关于私有部署,不少客户有多地址配置需求,但总是配置上有问题,出现预览失败,无法上传下载这些问题,这里以图解的方式来做个配置上的阐述;另外关于附件存储也有不少客户由于附件量增长问题,需要从私有部署单机转(或者初次部署)到对象存储 S3 上,桶的对应关系不够清晰,这里也以图示的方式来做个说明。
多地址配置
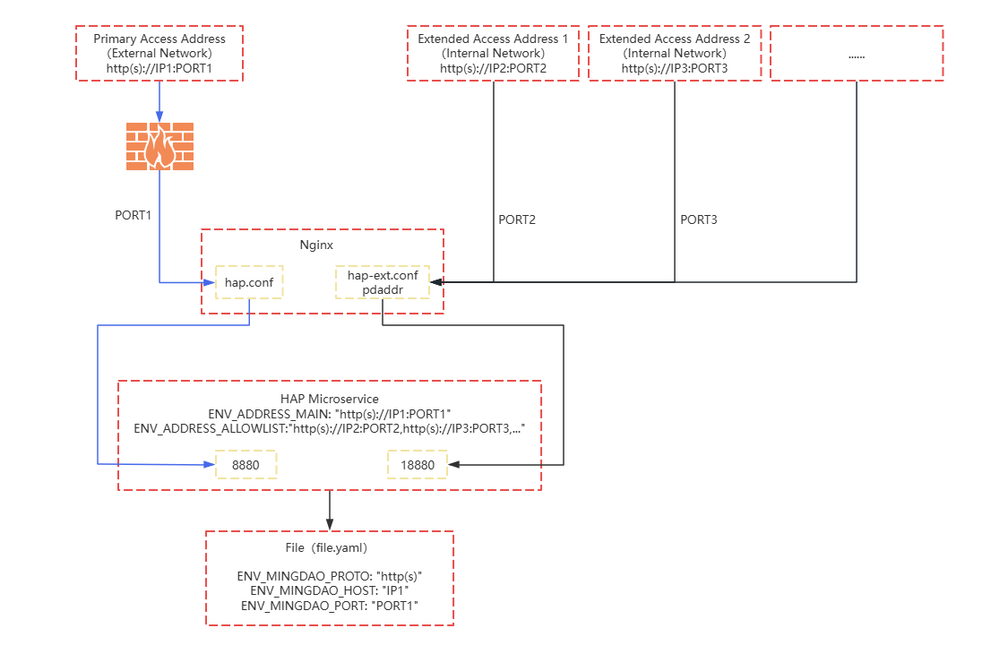
这里废话不多说,直接上图:

我们配置多地址,不同地址对应不同的访问线路,图中(先不看底部的 file 箭头所示,另外单机忽略底部的 file 部分)蓝色箭头线路对应微服务的 8880 端口为主地址线路;黑色箭头线路为扩展地址线路,所有的扩展地址对应的都是微服务的 18880。
注意点来了!!! 要注意扩展地址的 nginx 配置文件中会需要添加 pdaddr 头,值为扩展地址,具体 pdaddr 这一行该怎么写,点我!!!;微服务配置文件中 ENV_ADDRESS_MAIN(主地址)和 ENV_ADDRESS_ALLOWLIST(扩展地址列表)要注意图示的值;File 服务的 file.yaml 中的配置地址也需要注意图示中的值(主地址)。
对象存储桶的对应关系
还是直接上图,可以结合自定义对象存储

文字就不写太多了,如果有什么疑问,可以评论,我再回复和完善补充。