想在审批流过程中新增数据,流程如下

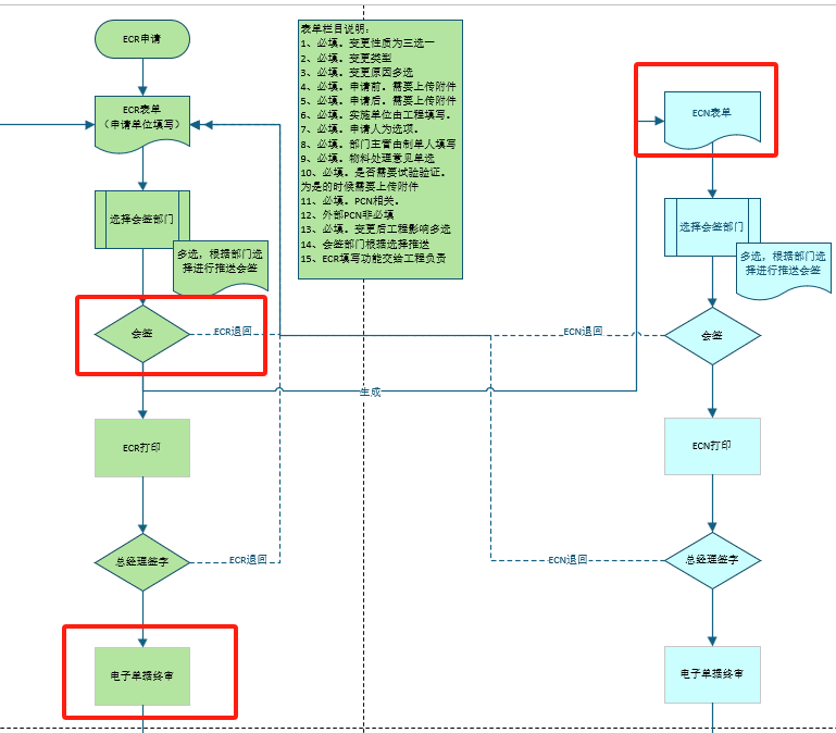
ECR 审批流过程中在会签通过后生成一个新的 ECN,ECR 与 ECN 是两张表单
发现在审批流中无法新增记录。

我需要的是在一套工作流中,如果终审不通过需要把新增的 ECN 给删除掉,然后流程返回到起始点。
请教各位大神这种流程该如何实现呢
想在审批流过程中新增数据,流程如下

ECR 审批流过程中在会签通过后生成一个新的 ECN,ECR 与 ECN 是两张表单
发现在审批流中无法新增记录。

我需要的是在一套工作流中,如果终审不通过需要把新增的 ECN 给删除掉,然后流程返回到起始点。
请教各位大神这种流程该如何实现呢
那就在会签通过后出了审批流,但工作流还在的时候创建一个新的记录行
一旦动了数据,审批流就不能回退了。
所以,变更操作只能在前后两个审批流之间进行,不能在其内部进行。
明白了,感谢
一旦动了数据,审批流就不能回退了。
所以,变更操作只能在前后两个审批流之间进行,不能在其内部进行。