


什么问题,有大佬解决下吗?
cat /data/mingdao/script/docker-compose.yaml
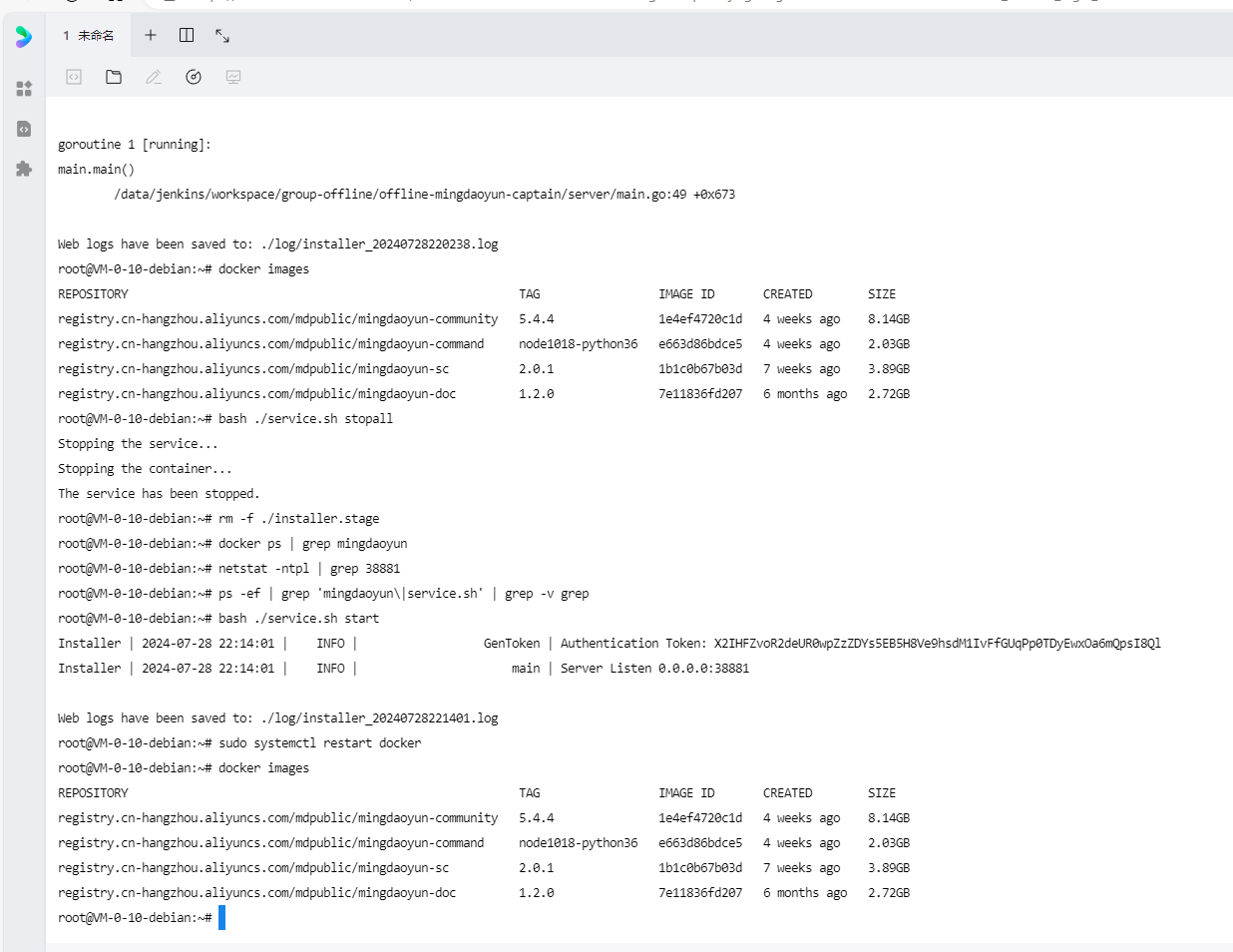
看下这个输出,配置文件中是不是和你 docker images 的输出中的镜像版本不对应,修改下配置文件中的版本号或者重新拉一下对应配置文件中版本的镜像,重启一下服务(bash ./service.sh restartall),然后浏览器访问 http://IP:8880 即可
👍 👍 完美解决,感谢!!!!
cat /data/mingdao/script/docker-compose.yaml
看下这个输出,配置文件中是不是和你 docker images 的输出中的镜像版本不对应,修改下配置文件中的版本号或者重新拉一下对应配置文件中版本的镜像,重启一下服务(bash ./service.sh restartall),然后浏览器访问 http://IP:8880 即可