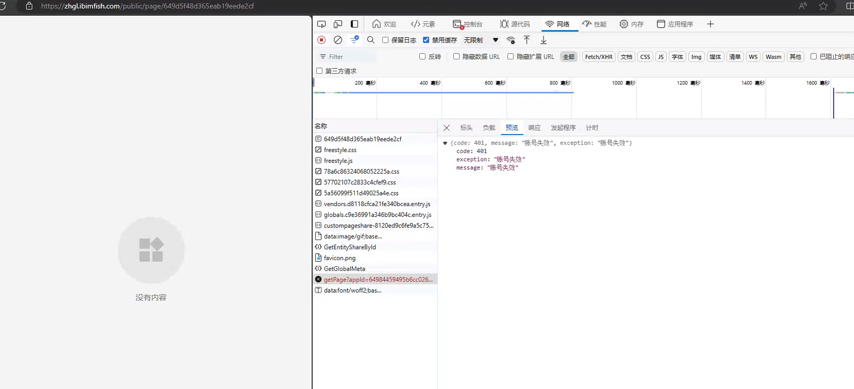
分享应用公开地址打开后报错问题 Lcx。 2024-07-21 01:13:53 问答 收藏 复制链接 新浪微博 微信扫一扫 分享 0 / 348 最近明道云私有化部署升级,后端升级到 5.5 版本,前端因为代码仓库未更新到 5.5(虽然仓库上传了 5.5,但是代码却是 5.44 内容),导致现在分享 应用公开地址后,其他人打开后会报错“账号失效”